abbrechen
Suchergebnisse werden angezeigt für 
Stattdessen suchen nach 
Meintest du: 

Mandantenliste mit Telefonnummer Ehemann und Ehefrau

6
letzte Antwort am 20.07.2023 18:42:19 von schwettscher
Dieser Beitrag ist geschlossen
0 Personen hatten auch diese Frage
rolfwillert
Einsteiger
Offline Online
Nachricht 1 von 7
643 Mal angesehen

Wir müssen unsere Stammdaten dahingehend ergänzen, dass für jeden Mandanten vom Typ natürliche Person samt Ehefrau eine Email-Adresse und eine Mobilnummer hinterlegt ist.

 

Wie kann man aus EO Comfort eine übersichtliche Liste erstellen, die Email-Adresse und Mobilnummer von Ehemann und Ehefrau enthält, damit wir diese auf Vollständigkeit prüfen können?

peter
Meister
Offline Online
Nachricht 2 von 7
627 Mal angesehen

Hallo,

 

haben Sie schon mal einen Blick in die Auswertungen (AS Arbeitsbestand oder AS Auswertungsbestand) geworfen?

 

Vielleicht findet sich dort etwas unter Karteien - Kommunikation - Mandanten mit Kommunikationsnummer eine Auswertung die Sie als Grundlage für eine angepasste Auswertung oder für einen Export nach Excel verwenden könnten.

 

 

Gruß
Peter
0 Kudos
rolfwillert
Einsteiger
Offline Online
Nachricht 3 von 7
612 Mal angesehen

Blick geworfen ja, fündig gewordene nein. 😀

0 Kudos
DATEV-Mitarbeiter
Paul_Engerling
DATEV-Mitarbeiter
DATEV-Mitarbeiter
Offline Online
Nachricht 4 von 7
553 Mal angesehen

Hallo @rolfwillert ,

 

@peter hat hier schon das richtige Stichwort genannt. 😊

 

Eine Auswertung mit Telefonnummern und E-Mailadressen von Eheleuten finden Sie bei Eigenorganisation comfort im Auskunftssystem: DATEV Arbeitsplatz > Auswertungen > Auskunftssystem > AS Auswertungsbestand.

 

Die Auswertung, welche als Grundlage dient, heißt "Mandanten mit Kommunikationsnummern".

Sie können die Auswertung über das Suchfeld finden oder im Navigationsbereich: AS Arbeitsbestand | Karteien | Mandant | Kommunikation | Mandanten mit Kommunikationsnummern wählen.

 

Wenn Sie die Auswertung oder einen Filter ausführen, wählen Sie im Bereich Darstellung den Schaltknopf Datenblatt. Damit können Sie die Auswertung anschließend noch nach Ihren Wünschen anpassen.

 

Wenn Sie das Kontrollkästchen Erweiterte Suche aktivieren, blenden Sie die Filtermöglichkeit ein.

 

Wenn Sie auf die jeweiligen Spaltenüberschriften klicken, sortieren Sie die Einträge.

 

Wenn Sie mit der rechten Maustaste auf die Tabelle klicken und Einstellungen Liste... | Spalten wählen, können Sie nicht benötigte Spalten ausblenden.

 

Die für Ihre Belange relevanten Spalten sind insbesondere:

 

  • Mandantennummer
  • Mandantentyp: hier z.B. nur nach NP (Natürliche Person) und EU (Einzelunternehmer) filtern.
  • Mandantenbezeichnung
  • Anrede, Vorname, Nachname
  • Kommunikationsmedium: Hier nur Telefon und Internet E-Mail berücksichtigen.
  • Kommunikationsnummer
  • Kommunikationsbemerkung
  • IstEhegatte (1 = JA, 0 = NEIN)

 

Schöne Grüße aus Nürnberg 😊

 

Paul Engerling

DATEV eG

 

schwettscher
Einsteiger
Offline Online
Nachricht 5 von 7
501 Mal angesehen

Hallo Herr Engerling,

gibt es diese Liste auch für EO compact Anwender?

Ich benötige eine Liste mit Telefonnummern: vom Unternehmen und auch der Natürlichen Person. Die Auswertung, die ich im Auskunftssystem erhalte, gibt mir beim Einzelunternehmer nur die Telefonnummer des Unternehmens aber nicht die der Natürlichen Personen. 

Den Pool AS Arbeitsstand haben wir nicht - bzw. wird nicht vorgeschlagen oder angezeigt.

Wie kann ich an eine Übersicht mit ALLEN Telefonnummern gelangen?

 

Viele Grüße

Ariane

Ariane Schwettscher

DELTA Steuerberatungsgesellschaft mbH
Bad Segeberg
0 Kudos
DATEV-Mitarbeiter
Paul_Engerling
DATEV-Mitarbeiter
DATEV-Mitarbeiter
Offline Online
Nachricht 6 von 7
471 Mal angesehen

Hallo Ariane (@schwettscher😊

 

Für EO compact / classic gibt es keine Auswertung im Auskunftssystem, welche die Kommunikationsdaten von Natürlicher Person und Unternehmen/Vereinigung beim Mandantentyp Einzelunternehmer gleichzeitig enthält. Für diesen Mandantentyp wird immer der Unternehmens-Adressat als Standard ausgegeben.

 

Für das Auskunftssystem bleibt also nur die Möglichkeit, zwei verschiedene Auswertungen zu nutzen, z. B. folgende:

 

  • Personen mit Kommunikationsnummern für Export
  • Unternehmen mit Kommunikationsnummern für Export

 

Die beiden Auswertungen in EO compact befinden sich hier:

 

  1. In DATEV Arbeitsplatz im Navigationsbereich: Auswertungen wählen.
  2. In der Übersicht Auswertungen: Auskunftssystem wählen.
  3. Im Arbeitsblatt Auskunftssystem: Mandanten-Verwaltung wählen.
  4. In der Übersicht: Mandanten-Verwaltung | Mandanten | Kommunikation wählen.

 

Alternativ lässt sich die gewünschte Auswertung jedoch mit unserem Daten-Analyse-System (DALY) erzeugen.

 

Erste Informationen zu Auswertungen mit DALY finden Sie hier:

Individuelle Auswertungen für Mandantenstammdaten im Daten Analyse System erstellen

 

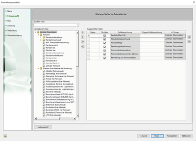
Um die gewünschte Individuelle Auswertung zu erzeugen beachten Sie folgende Tipps:

 

  • Datenquelle: Zentrale Stammdaten
  • Folgende Felder mindestens auswählen:

Paul_Engerling_0-1689168604944.png

 

  • Filter anlegen: nur Beziehungen Natürliche Person sowie Unternehmen/Vereinigung anzeigen; sicherstellen, dass Kommunikationsmedium nicht leer ist

Paul_Engerling_1-1689168779382.png

 

  • Nachdem die Datenanalyse zu Individuellen Auswertung gestartet wurde kann die Liste noch bearbeitet werden: z. B. Sortieren nach Zentraler Mandantennummer, Filtern auf Telefonnummern (über die Erweiterte Suche: Spalte Kommunikationsmedium)

Paul_Engerling_2-1689169050697.png

 

Viele Grüße und einen sonnigen Nachmittag! 😊

 

Paul Engerling

DATEV eG

schwettscher
Einsteiger
Offline Online
Nachricht 7 von 7
434 Mal angesehen

Besten Dank!

Ich habe mich für die Variante Auskunftssystem entschieden. Damit hat es jetzt geklappt. Ich konnte eine Liste mit den benötigten Daten der Natürlichen Personal herstellen.

 

Schönes Wochenende. 😎

 

Viele Grüße

Ariane Schwettscher

Ariane Schwettscher

DELTA Steuerberatungsgesellschaft mbH
Bad Segeberg
6
letzte Antwort am 20.07.2023 18:42:19 von schwettscher
Dieser Beitrag ist geschlossen
0 Personen hatten auch diese Frage